include "../../cabecera.php";?>

| Entidad | Entidad del meta-modelo | Documentacion |
|---|---|---|
|
Servidor de Aplicaciones | AplicacionEntorno | Representa el servidor de aplicaciones donde se localiza los programas que hacen de interfaz con el usuario.
|
|
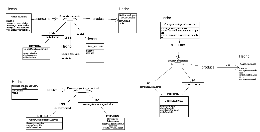
GestorComunidadesSuscritas | AplicacionInterna | Gestiona las comunidades a las que un usuario esta suscrito |
|
GestorEstadisticas | AplicacionInterna | Gestiona las estadisticas del agente. Las estadisticas es un conjunto de tuplas (clave,valor). La clave hace referencia a las posibles acciones que se quieren estudiar, mientras que el valor se concibe como un contador. El contador se incrementa cada vez que el agente ejecuta una accion. |
|
GestorMiembrosComunidad | AplicacionInterna | Gestiona los miembros de una comunidad. Los miembros son basicamente referencias a id's de usuarios. Existe un repositorio donde los usuarios estan registrados y donde hay mas informacion indexada por el id del usuario. |
|
AccionesUsuario | Hecho | Las acciones que realiza el usuario en la comunidad se reflejan en cuatro categorias: votos positivos emitidos, votos positivos recibidos, votos negativos emitidos, votos negativos recibidos. |
|
Baja_tramitada | Hecho | Indica que la baja ha sido tramitada. |
|
ConfiguracionAgenteComunidad | Hecho | Contiene los parametros de configuracion de un agente de comunidad |
|
NotificacionExpulsionComunidad | Hecho | Se trata de una notificacion para el usuario. Le informa de que ha sido expulsado de la comunidad. El motivo se adjunta. |
|
Usuario Desuscrito | Hecho | Un usuario ha sido dado de baja de la comunidad |
|
Echar_de_comunidad | Tarea | Con esta tarea se echa a un usuario de la comunidad. La baja en si es tramitada por la tarea dar de baja . Para activar esta tarea se proporciona un hecho baja tramitada con el id del usuario a echar Para desactivar la monitorizacion del usuario expulsado, se crea un hecho usuario desuscrito. Esto activa la baja en el proceso de monitorizacion |
|
Estudiar_estadisticas | Tarea | Esta tarea se dedica al estudio de las estadisticas de los usuarios. Cuando detecta uno que, segun la configuracion del agente, ha superado ciertos umbrales en cuanto a votos negativos y evaluaciones negativas, se procede a generar un informe con el que expulsar al usuario. |
|
Procesar_expulsion_comunidad | Tarea | El procesar la expulsion de la comunidad significa quitar la comunidad de la lista de suscripciones del usuario e indicar al usuario que ha sido expulsado. Esto primero se realiza con gestor comunidades suscritas mientras que lo segundo se hace con el servidor de aplicaciones |
| ID | Servidor de Aplicaciones  |
| Descripcion | Representa el servidor de aplicaciones donde se localiza los programas que hacen de interfaz con el usuario.   |
| Operaciones | mostrar_documentos_recibidos usuario_evaluo_negativamente usuario_evaluo_positivamente usuario_reviso_documento usuario_sugirio_documento usuario_solicito_baja usuario_solicito_alta   |
| En el rol | En la relacion | Otros extremos | ||||
|---|---|---|---|---|---|---|
| WFUsaDR | WFUsaLlamada |
| ||||
| ID | GestorComunidadesSuscritas  |
| Descripcion | Gestiona las comunidades a las que un usuario esta suscrito  |
| Operaciones | dameComunidades agregaComunidad quitaComunidad   |
| En el rol | En la relacion | Otros extremos | ||||
|---|---|---|---|---|---|---|
| WFUsaDR | WFUsaLlamada |
| ||||
| ID | GestorEstadisticas  |
| Descripcion | Gestiona las estadisticas del agente. Las estadisticas es un conjunto de tuplas (clave,valor). La clave hace referencia a las posibles acciones que se quieren estudiar, mientras que el valor se concibe como un contador. El contador se incrementa cada vez que el agente ejecuta una accion.  |
| Operaciones | agregaContador obtenContador dameListaContadores quitaContador   |
| En el rol | En la relacion | Otros extremos | ||||
|---|---|---|---|---|---|---|
| WFUsaDR | WFUsaLlamada |
| ||||
| WFUsaDR | WFUsaLlamada |
| ||||
| ID | GestorMiembrosComunidad  |
| Descripcion | Gestiona los miembros de una comunidad. Los miembros son basicamente referencias a id's de usuarios. Existe un repositorio donde los usuarios estan registrados y donde hay mas informacion indexada por el id del usuario.  |
| Operaciones | agregaMiembro dameMiembros quitaMiembro   |
| En el rol | En la relacion | Otros extremos | ||||
|---|---|---|---|---|---|---|
| WFUsaDR | WFUsaLlamada |
| ||||
| Nombre | AccionesUsuario  |
| Descripcion | Las acciones que realiza el usuario en la comunidad se reflejan en cuatro categorias: votos positivos emitidos, votos positivos recibidos, votos negativos emitidos, votos negativos recibidos.  |
| Slots | Nombre slot:usuario Descripcion slot: Nombre slot:votospositivosemitidos Descripcion slot:Votos positivos emitidos por el usuario Nombre slot:votosnegativosemitidos Descripcion slot:Votos negativos emitidos por el usuario Nombre slot:votospositivosrecibidos Descripcion slot: Nombre slot:votosnegativosrecibidos Descripcion slot:   |
| En el rol | En la relacion | Otros extremos | ||||
|---|---|---|---|---|---|---|
| WFConsumeDR | WFConsume |
| ||||
| WFProduceDR | WFProduce |
| ||||
| Nombre | Baja_tramitada  |
| Descripcion | Indica que la baja ha sido tramitada.  |
| Slots | Nombre slot:usuario Descripcion slot:Usuario a echar Nombre slot:idsesion Descripcion slot:Referencia a la sesion desde la que solicito la baja   |
| En el rol | En la relacion | Otros extremos | ||||
|---|---|---|---|---|---|---|
| GTCreaDR | GTCrea |
| ||||
| Nombre | ConfiguracionAgenteComunidad  |
| Descripcion | Contiene los parametros de configuracion de un agente de comunidad  |
| Slots | Nombre slot:umbral_inferior_valoracion Descripcion slot:Es el valor minimo que debe obtener un documento al ser evaluado por el clasificador para ser consideraado como interesante para la comunidad Nombre slot:umbral_superior_evaluaciones_negativas Descripcion slot:Es el numero maximo de evaluaciones negativas que puede hacer un miembro de la comunidad antes de que se le considere un usuario insatisfecho Nombre slot:umbral_superior_sugerencias_negativas Descripcion slot:El numero maximo de sugerencias rechazadas admisibles en un miembro de la comundidad antes de considerarle como un usuario molesto Nombre slot:documentos_disponibles Descripcion slot:El numero minimo de documentos disponibles que deben existir en la comunidad antes de activar el mecanismo de utilizar el clasificador   |
| En el rol | En la relacion | Otros extremos | ||||
|---|---|---|---|---|---|---|
| WFConsumeDR | WFConsume |
| ||||
| Nombre | NotificacionExpulsionComunidad  |
| Descripcion | Se trata de una notificacion para el usuario. Le informa de que ha sido expulsado de la comunidad. El motivo se adjunta.  |
| Slots | Nombre slot:comunidad Descripcion slot:Comunidad de la que se echa Nombre slot:motivo Descripcion slot:Motivo de expulsion. Se trata de una explicacion en lenguaje natural   |
| En el rol | En la relacion | Otros extremos | ||||
|---|---|---|---|---|---|---|
| WFConsumeDR | WFConsume |
| ||||
| WFProduceDR | WFProduce |
| ||||
| Nombre | Usuario Desuscrito  |
| Descripcion | Un usuario ha sido dado de baja de la comunidad  |
| Slots | Nombre slot:solicitante Descripcion slot:   |
| En el rol | En la relacion | Otros extremos | ||||
|---|---|---|---|---|---|---|
| GTCreaDR | GTCrea |
| ||||
| ID | Echar_de_comunidad  |
| Descripcion | Con esta tarea se echa a un usuario de la comunidad. La baja en si es tramitada por la tarea dar de baja . Para activar esta tarea se proporciona un hecho baja tramitada con el id del usuario a echar Para desactivar la monitorizacion del usuario expulsado, se crea un hecho usuario desuscrito. Esto activa la baja en el proceso de monitorizacion  |
| En el rol | En la relacion | Otros extremos | ||||
|---|---|---|---|---|---|---|
| GTCreaOR | GTCrea |
| ||||
| GTCreaOR | GTCrea |
| ||||
| WFConsumeOR | WFConsume |
| ||||
| WFProduceOR | WFProduce |
| ||||
| WFUsaOR | WFUsaLlamada |
| ||||
| ID | Estudiar_estadisticas  |
| Descripcion | Esta tarea se dedica al estudio de las estadisticas de los usuarios. Cuando detecta uno que, segun la configuracion del agente, ha superado ciertos umbrales en cuanto a votos negativos y evaluaciones negativas, se procede a generar un informe con el que expulsar al usuario.  |
| En el rol | En la relacion | Otros extremos | ||||
|---|---|---|---|---|---|---|
| WFConsumeOR | WFConsume |
| ||||
| WFProduceOR | WFProduce |
| ||||
| WFUsaOR | WFUsaLlamada |
| ||||
| WFUsaOR | WFUsaLlamada |
| ||||
| ID | Procesar_expulsion_comunidad  |
| Descripcion | El procesar la expulsion de la comunidad significa quitar la comunidad de la lista de suscripciones del usuario e indicar al usuario que ha sido expulsado. Esto primero se realiza con gestor comunidades suscritas mientras que lo segundo se hace con el servidor de aplicaciones   |
| En el rol | En la relacion | Otros extremos | ||||
|---|---|---|---|---|---|---|
| WFConsumeOR | WFConsume |
| ||||
| WFUsaOR | WFUsaLlamada |
| ||||
| WFUsaOR | WFUsaLlamada |
| ||||