include "../../cabecera.php";?>

| Entidad | Entidad del meta-modelo | Documentacion |
|---|---|---|
|
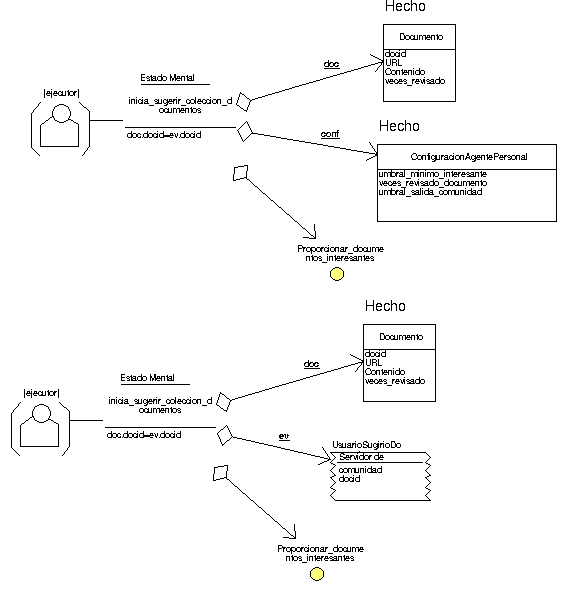
(ejecutor) | AgenteConcreto | |
|
inicia_sugerir_coleccion_documentos | EstadoMentalCondicionado | |
|
UsuarioSugirioDocumento | EventoAplicacionSlots | El usuario ha elegido un documento para mandarlo a una comunidad como sugerencia |
|
ConfiguracionAgentePersonal | Hecho | Configuracion que el usuario ha definido para restringir el comportamiento de su agente |
|
Documento | Hecho | Documento del sistema. Se trata de un documento recogido en el gestor de documentos |
|
Proporcionar_documentos_interesantes | Objetivo | Proporciona documentos a la comunidad que le pueden interesar. Los documentos se suministran por peticion de los usuarios o por decision de los agentes al ver que un documento se revisa muchas veces. |
| ID | (ejecutor)  |
| En el rol | En la relacion | Otros extremos | ||||
|---|---|---|---|---|---|---|
| ATieneEstadoMentalOR | ATieneEstadoMental |
|
| ID | inicia_sugerir_coleccion_documentos  |
| Descripcion | doc.docid=ev.docid   |
| En el rol | En la relacion | Otros extremos | ||||
|---|---|---|---|---|---|---|
| AContieneEntidadMentalOR | AContieneEntidadMental |
| ||||
| AContieneEntidadMentalOR | AContieneEntidadMental |
| ||||
| AContieneEntidadMentalOR | AContieneEntidadMental |
| ||||
| AContieneEntidadMentalOR | AContieneEntidadMental |
| ||||
| ATieneEstadoMentalDR | ATieneEstadoMental |
|
| ID | UsuarioSugirioDocumento  |
| Descripcion | El usuario ha elegido un documento para mandarlo a una comunidad como sugerencia  |
| aplicacion | Servidor de Aplicaciones  |
| slots | comunidad docid   |
| En el rol | En la relacion | Otros extremos | ||||
|---|---|---|---|---|---|---|
| AContieneEntidadMentalDR | AContieneEntidadMental |
|
| ID | ConfiguracionAgentePersonal  |
| Descripcion | Configuracion que el usuario ha definido para restringir el comportamiento de su agente  |
| slots | umbral_minimo_interesante veces_revisado_documento umbral_salida_comunidad   |
| En el rol | En la relacion | Otros extremos | ||||
|---|---|---|---|---|---|---|
| AContieneEntidadMentalDR | AContieneEntidadMental |
|
| ID | Documento  |
| Descripcion | Documento del sistema. Se trata de un documento recogido en el gestor de documentos   |
| slots | docid URL Contenido veces_revisado   |
| En el rol | En la relacion | Otros extremos | ||||
|---|---|---|---|---|---|---|
| AContieneEntidadMentalDR | AContieneEntidadMental |
|
| ID | Proporcionar_documentos_interesantes  |
| Descripcion | Proporciona documentos a la comunidad que le pueden interesar. Los documentos se suministran por peticion de los usuarios o por decision de los agentes al ver que un documento se revisa muchas veces.  |
| En el rol | En la relacion | Otros extremos | ||||
|---|---|---|---|---|---|---|
| AContieneEntidadMentalDR | AContieneEntidadMental |
|